
User can define mobile views output in this block.

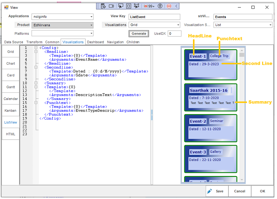
Config: We can define all list view xml code between < Config> & < /Config>
E.g.:

Headline: We can define heading using < Headline> & < /Headline>.
E.g.:

Template: we can set caption, formatting for passed arguments with position values starting 0 like {0}, {1}, {2}…etc.
E.g.:

Arguments: we can pass database columns as arguments like this.
E.g.:

Secondline: we can set sub heading using < Secondline> & </ Secondline> tags.
E.g.:

Summary: We can set details for summary using < summary> & < /summary> tags.
E.g.:

We can merge all details in a single line using | key words like this.
E.g.:

Punchtext: we can set index or any special text parallel of main Headline using Punchtext> & < Punchtext> tags.
E.g.:

Output:

Please check your uploaded file extension.
Please Select a file.